CLI tool and library to concurrently execute user-defined commands across AWS accounts or Azure subscriptions.
Note As of release 3.0.0, installation has changed with the introduction of optional dependencies. Previously,
pip install awsrunwould install all dependencies needed forawsrun,azurerun, and all of the bundled commands. You must now specify the optional dependencies when installing:pip install "awsrun[aws,azure]". See Installation for more details.
Awsrun/azurerun is both a CLI tool and Python package that can be used to execute commands concurrently over one or more AWS accounts or Azure subscriptions. Commands are user-defined Python modules that implement a simple interface to abstract away the complications of obtaining credentials for Boto3 and Azure SDK sessions—especially when using SAML authentication and/or cross-account access in AWS. The key features of awsrun/azurerun include the following:
Concurrent Account Processing: Run a command concurrently across subset or all of your accounts/subscriptions. A worker pool manages the execution to ensure accounts/subscriptions are processed quickly, so you don't have to wait for them to be processed one at a time. Process hundreds of accounts in a few minutes.
SAML and Cross-Account Access: Tired of dealing with AWS temporary STS credentials with SAML and cross-account authentication? Use any of the included credential plug-ins based on your needs, or build your own plug-in to provide credentials for your command authors. Don't use SAML? Define profiles in your AWS credentials file instead. With Azure, the default credentials are obtained via the Azure CLI or interactively via the browser.
Built-in Command for AWS CLI & Azure CLI:
Ever wish you could run the standard AWS CLI tool or Azure CLI tool across
multiple accounts/subscriptions? Now you can using the included
aws or
az commands. These
commands are simple wrappers for AWS's and Azure's CLI tools respectively, but
with the added benefits of using metadata to select multiple accounts as well as
simplified credential handling.
User-Defined Commands: Build your own commands using the powerful Boto3 SDK or Azure SDK without the hassle of obtaining sessions and credentials. Thanks to a simple interface, commands are easy to build and can be integrated directly into the CLI with custom arguments and help messages.
Metadata Enriched Accounts: Accounts/subscriptions can be enriched with metadata from external sources, such as a corporate CMBD, via the account loader plug-in mechanism. This enables you to use metadata to select accounts to process rather than explicitly listing each account/subscription on the command line. In addition, command authors have access to this metadata, so it can used while processing an account if needed.
These examples demonstrate the wide-range of possibilities when building your own awsrun & azurerun commands. While these commands are included in awsrun, they use the same command library that you would if building your own. Nothing is special about these commands other than they are included in the base install of awsrun. You could have built these yourself.
This screencast illustrates the power of awsrun once it has been configured to
your environment using appropriate credential and account loader plug-ins. In
this demo, we use awsrun to gather VPC information. While we could do the same
using only AWS's native CLI, we would be limited to processing one account at a
time. Instead, we'll use awsrun and the built-in
aws command to
execute an AWS CLI command across multiple accounts concurrently. We'll also
make use of the awsrun's metadata explorer to select accounts for command
execution.
Note: The output has been obfuscated with random account numbers and identifiers.
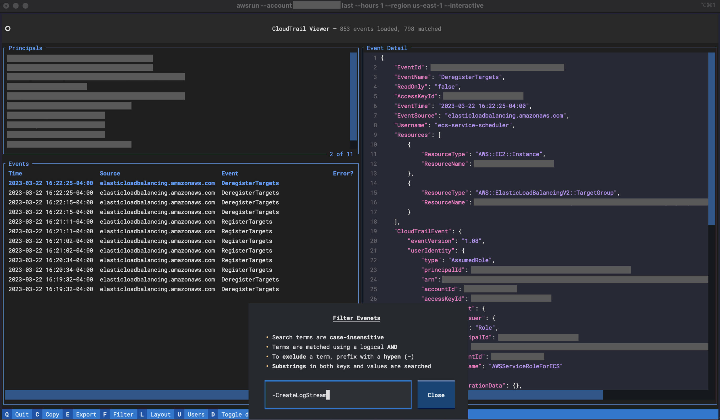
This screenshot demonstrates the use of the
last command to
interactively explore CloudTrail events. Don't have a simple means to view
CloudTrail logs? Tired of using the AWS Console? The last command provides a
simple way of viewing events in one or more accounts.
If you manage AWS Direct Connects to provide connectivity to your on-premise
corporate networks, you might find the
dx_status
command helpful. It provides an overview of Direct Connects contained within an
account. This includes pulling CloudWatch metrics and generating terminal-based
graphs using sparklines and
ASCII-based charts.
Python 3.7 or higher is required.
To install only awsrun:
pip install "awsrun[aws]"
To install only azurerun:
pip install "awsrun[azure]"
To install both awsrun and azurerun:
pip install "awsrun[aws,azure]"
In all cases, the console scripts awsrun and azurerun are installed, but
only the dependencies for the specified CSPs are installed.
Some of the bundled commands have additional dependencies. You will be prompted to install those if you use one of them. Alternatively, you can install all of those ahead of time:
pip install "awsrun[cmds]"
Finally, to install from source with the development dependencies:
git clone https://github.com/fidelity/awsrun.git
cd awsrun
pip install -e ".[aws,azure,cmds,dev]"
Out of the box, the utility of awsrun is limited as most of its power comes from
the configuration of an account loader
plug-in (to
simplify the selection of multiple accounts) and a credential loader
plug-in (to
simplify access to those accounts). With that said, however, you can still use
it, as it will default to loading credentials from your $HOME/.aws/credentials
file. While not convenient when managing hundreds of accounts, it will suffice
to get you started.
Assume you wanted to list the EC2 instances in two accounts: 100200300400
and 200300400100. We can use the built-in
aws command to
execute any AWS CLI
command
across one or more accounts concurrently. Be sure you have followed the
installation instructions in the previous section. Then, create two profiles,
[100200300400] and [200300400100], in your local AWS credentials file
$HOME/.aws/credentials. If awsrun cannot find a profile for named for the
specific account, it will fallback to the [default] profile.
Note: The AWS credentials file is not part of awsrun, but it is used as the default mechanism to obtain credentials if more advanced options have not been configured. For help on the configuration of the AWS credential file, refer to AWS CLI Named Profiles.
With the profiles defined, you can now run the following to list the EC2 instances in both accounts across multiple regions concurrently:
$ awsrun --account 100200300400 --account 200300400100 aws ec2 describe-instances --region us-east-1 --region us-west-2
2 accounts selected:
100200300400, 200300400100
Proceed (y/n)? y
...
If, instead, you want to list lambda functions in those accounts:
$ awsrun --account 100200300400 --account 200300400100 aws lambda list-functions --region us-east-1 --region us-west-2
2 accounts selected:
100200300400, 200300400100
Proceed (y/n)? y
...
There are several other built-in
commands that have
been included in awsrun. The more interesting ones include the
last command to
inspect CloudTrail events as well as the
dx_status
command to check the status of Direct Connect circuits. Remember, you are
encouraged to build your own custom commands. These have been provided to show
you how to do so.
Let's list all the Azure VMs in two subscriptions:
00000000-0000-0000-0000-000000000000 and 11111111-1111-1111-1111-111111111111.
We can use the built-in
az command to
execute an Azure CLI
command
across one or more subscriptions concurrently. Assuming you have already
followed the installation instructions:
$ az login # Use the Azure CLI to obtain credentials
$ azurerun --account 00000000-0000-0000-0000-000000000000 --account 11111111-1111-1111-1111-111111111111 az vm list --output table
2 accounts selected:
00000000-0000-0000-0000-000000000000, 11111111-1111-1111-1111-111111111111
Proceed (y/n)? y
...
Name ResourceGroup Location Zones
----- ----------------- ---------- -----
vm1 rg1 centralus 1
vm2 rg1 eastus2 1
Name ResourceGroup Location Zones
----- ----------------- ---------- -----
vm1 rg2 centralus 1
vm2 rg2 eastus1 1
vm3 rg2 eastus2 1
Out of the box, the utility of azurerun is limited as most of its power comes from the configuration of an account loader plug-in (to simplify selection of multiple accounts). Using the included AzureCLI plug-in, azurerun will use the Azure CLI to obtain a list of subscriptions and metadata associated with those. Furthermore, assuming you use a naming convention for your subscriptions, we can parse the name to pull out additional metadata. For example, if your subscriptions are named "azure-retail-prod" and "azure-retail-nonprod", then we can use this regexp to add the "bu" and "env" metadata attributes:
azure-(?P<bu>[^-]+)-(?P<env>.+)
Create the following azurerun configuration file called .azurerun.yaml in your
home directory:
Accounts:
plugin: awsrun.plugins.accts.azure.AzureCLI
options:
name_regexp: 'azure-(?P<bu>[^-]+)-(?P<env>.+)'
Now, you can use the metadata filters to specify subscriptions instead of enumerating them on the azurerun command line. Here are a few examples:
# Let's see what metadata we can use
$ azurerun --metadata
bu
cloudName
env
homeTenantId
id
isDefault
name
state
tenantId
# Run the command over all subscriptions.
$ azurerun az vm list --output table
...
# Run the command over all prod subscriptions.
$ azurerun --include env=prod az vm list --output table
...
# Run the command over all enabled, nonprod subscriptions
$ azurerun --include state=Enabled --include Env=nonprod az vm list --output table
...
There are several other built-in commands that have been included in azurerun. Remember, you are encouraged to build your own custom commands. These have been provided to show you how to do so.
awsrun includes extensive documentation, which includes the following:
-
The CLI User Guide includes basic usage, configuration of awsrun, and how to use the account loader and credential loader plug-ins to enhance the user experience on the CLI.
-
The Library User Guide includes pointers to the key documentation required to use awsrun programmatically instead of via the CLI. All of the awsrun modules are also extensively documented.
-
The How-to Write Your Own Commands guide provides everything you need to write your own custom awsrun commands. This is where you'll spend a lot of time once you become familiar with the capabilities of awsrun.
-
The How-to Write Your Own Plug-ins section includes pointers to the documentation required to build your own account loader plug-in and credential plug-in if the included ones are not suitable to your environment.
-
Add optional
pre_hook_with_contextmethod to theCommandbase class, which takes a single parameter calledcontext. The value of that parameter is provided by the caller ofAccountRunner.run. In the case of the awsrun CLI commands, that context is an instance ofawsrun.cli.Context, which provides command authors access to the account loader and session provider plug-ins as well as the full list of accounts being processed. For example, this would allow you to write a command that performs a VPC peering. While processing the account from which the peering is initiated, you can now obtain credentials for the other account to accept the request by using the session provider. -
Update the license to Apache 2.0.
-
Add
URLAccountLoaderplug-in which supports HTTP authentication (basic, digest, oauth2). This plug-in should be preferred over the existingJSONAccountLoader,YAMLAccountLoader, andCSVAccountLoaderplug-ins, which will eventually be deprecated. -
Add HTTP POST support to the SAML credential provider plug-in. Thanks to @RobertShan2000 for the contribution.
-
BREAKING CHANGE: Installation via
pip install awsurnno longer installs all of the dependencies forawsrun,azurerun, and the bundled commands. Instead, users must now specify which optional dependendencies to install. See Installation section above for details. Note: while the major version was bumped, there are no API changes to awsrun. This was bumped from "2" to "3" solely to bring awareness to the different installation instructions. -
The terminal-based UI for the
lastcommand, a CloudTrail event viewer, was rewritten using the amazing Textual TUI framework. With this change, several new features were added to the command: dark/light modes, mouse support, filtering events, exporting events, OS clipboard integration, highlighting of events with errors, ability to toggle layout, as well as a brand new look and feel. See screenshot above. -
Modernized the python packaging to use
pyproject.tomlinstead of thesetup.pystyle of packgaing. -
Thanks to Gábor Lipták for the GitHub actions contributions. This included adding the new check for PR titles to ensure they adhere to the Conventional Commits standard.
-
Added a CONTRIBUTING document thanks to Brian Warner, a member of our open-source office at Fidelity.
-
Resolve all pylint warnings.
-
Update
dx_statusforasciichartAPI changes and bump version. -
Allow reuse of
argparseoption flags for command authors that use the same flag across multiple argparse subcommands. Previously, reuse of option flags was prohibited across different instances ofargparse.ArgumentParser.
- Fix tag and redeploy pypi artifacts.
-
lastcommand now appends each CloudTrail event line in non-interactive mode with "ERROR: " and theerrorCodefrom the event if present. This allows users to quickly identify errors (grep ERROR). The CloudTrail API does not provide a means to filter on errors, so it can only be done after retrieving events. -
lastcommand TUI now allows users to filter CloudTrail events interactively via a popup (mapped to 'f' key). Users can specify one or more terms to match events. Terms are logically OR'd together. A term may be prefixed with-to exclude events matching it. For example, "errorCode -s3" will show only events that had errors excluding S3 events.
- Update
kubectlwrapper to use latestv1beta1Kubernetes API instead ofv1alpha1to fix compatibility issues with the latest version of Kuberneteskubectland latest AWS CLI tool.
- Require Python 3.7 or greater in
setup.py.
-
Remove Python 3.6 classifier from
setup.py. -
Update authentication method in
kubectlwrapper fromaws-iam-authenticatorto use the AWS CLI commandaws eks get-token. Users will no longer need to install the separateaws-iam-authenticatorhelper moving forward. -
Use
KUBECONFIGenvironment variable instead of--kubeconfigcommand line flag when thekubectlwrapper command invokes the realkubectlcommand. This change should be transparent to users of thekubectlcommand.
-
Add new sample awsrun command,
dx_maint, that queries the AWS Health API to display recent and upcoming maintenance events (technically any open events) on Direct Connects. -
Add new sample azurerun command,
list_udrs, that displays all User Defined Routes (UDRs) in an Azure VNET.
- Add support for Azure. By default, installation now installs both
awsrunas well asazurerun. See the quick start for Azure above.
- Add a decorator
awsrun.runner.max_thread_limitthat can be used by command authors to limit the number of concurrent executions. There are some scenarios where a command author may never want their command run concurrently across multiple accounts. By default, awsrun uses a thread pool of ten workers, and users can override, so this gives command authors ability to limit if needed.
- Reorganized the documentation. The CLI user guide and reference are now part
of the
awsrun.climodule documentation. The user guide on writing commands has been moved to theawsrun.commandsmodule. Lots of other minor edits were made as part of this reorganization. Hopefully, things are easier to find with the new layout.
-
Add three new built-in commands:
console,dx_status, andlast. Console generates sign-in URLs for the AWS Console using credentials from awsrun. Dx_status shows the status of Direct Connect circuits (terminal graphs too!). Last provides an easier way to review CloudTrail events in both an interactive and non-interactive manner. -
Add the
cloudwatchmodule to simplify the retrieval of CloudWatch metrics using bulk retrieval for efficiency. This module is used be the newdx_statuscommand. -
Update the included built-in commands that iterate over VPCs to filter out VPCs that have been shared with an account, as opposed to being owned by the account, as generally that is the behavior one is expecting.
-
Remove AWS CLI as a python dependency in
setup.py. AWS has released v2 of the AWS CLI, so we should not presume to install v1 via pip installation. In addition, AWS has stated that the only supported installation of the AWS CLI v2 is via their own bundled package installers. What does this mean for awsrun users? Install the AWS CLI on your own if you plan on using the built-inawscommand. -
Fonts used in documentation have been updated to use Charter and Fira Mono.
-
Add a YAML account loader plug-in to complement the CSV and JSON account loader plug-ins.
-
Minor clarification in user guide about the interaction between
--accountsand metadata filters (--include/--exclude).
- Initial open source release of awsrun from Fidelity's CloudX Network team. This version abstracts the Fidelity specific integrations into plug-ins, so others can take advantage of this tool, which has proven to be valuable for our teams.


